東北大学Canvas LMS
JP|EN  
ログイン 

. アナウンスメント(お知らせ)を作成する

. アナウンスメント(お知らせ)を編集する

. アナウンスメント(お知らせ)を削除する

アナウンスメントは受講者へのお知らせとしてご利用いただけます。

. アナウンスメント(お知らせ)を作成する


コースナビゲーションから「アナウンスメント」をクリックし、「+アナウンスメントの追加」をクリックします。

説明画像

トピックのタイトルを入力し、トピックの内容も入力します。

 トピックのタイトルはメール通知の際の件名になります。

説明画像

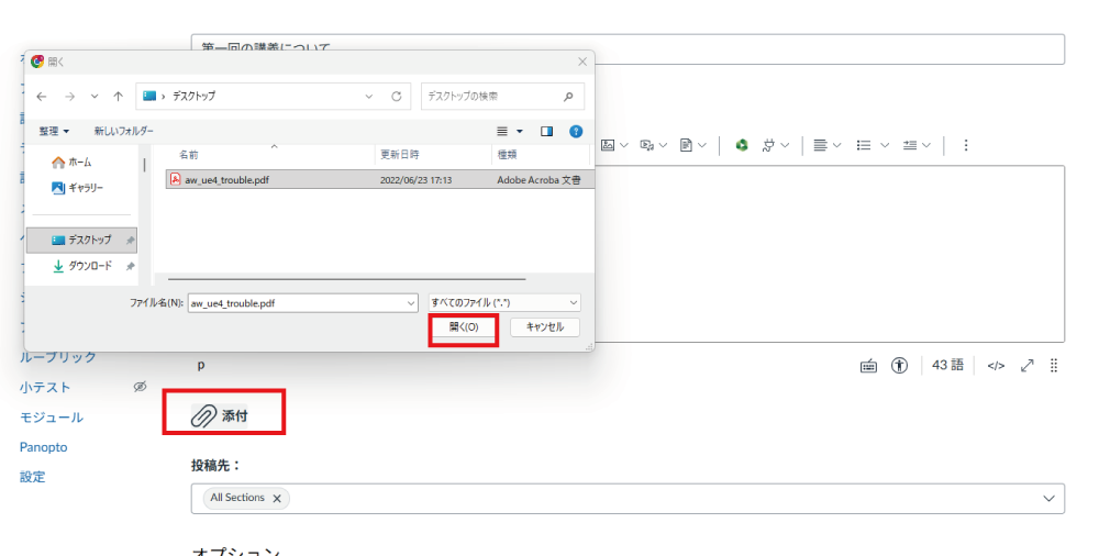
添付ファイルがある場合は、クリップマークのついた「添付」をクリックし、添付したいファイルを選択して「開く」を押下します。受講者側では添付ファイルはファイル名が表示され、リンクされます。

説明画像

任意でオプションを選択します。未選択でも問題はありません。

説明画像

公開日時や公開終了日時を設定したい場合は入力します。

説明画像

「公開」をクリックします。

説明画像

作成したアナウンスが表示されます。

説明画像

受講者のコースホーム右にあるサイドバーにアナウンスメント(お知らせ)があったことが表示されます。

説明画像

コースアクティビティでアナウンスメントを通知にしている受講者はCanvas LMSへログインする際のメールアドレスへも通知されます。

説明画像

. アナウンスメント(お知らせ)を編集する

コースナビゲーションから「アナウンスメント」をクリックします。

説明画像

編集したいアナウンスメントのタイトルをクリックします。

説明画像

縦三点リーダーをクリックし、編集を選択するとトピックのタイトルや、トピックの内容などが編集できます。

説明画像

. アナウンスメント(お知らせ)を削除する


コースナビゲーションから「アナウンスメント」をクリックします。

説明画像

削除したいアナウンスメントの縦三点リーダーをクリックし、削除を選択します。

説明画像

アナウンスメントのタイトルをクリックした画面でも、縦三点リーダーのメニューから削除が可能です。

説明画像